ca.infoway.messagebuilder.datatype
Interface EN<V extends EntityName>

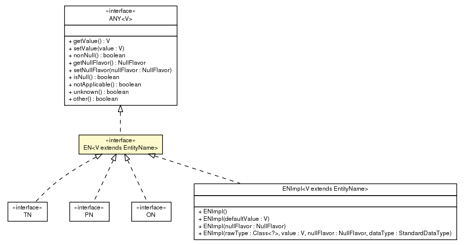
Package class diagram package EN
Type Parameters:
V - the underlying javav entity name type
All Superinterfaces:
ANY<V>, BareANY, NullFlavorSupport
All Known Subinterfaces:
ON, PN, TN
All Known Implementing Classes:
ENImpl, ONImpl, PNImpl, TNImpl

public interface EN<V extends EntityName>
extends ANY<V>

Interface for HL7 name-based datatypes. Backed by a java datatype that must be an extension of EntityName.

Author:
Intelliware Development

Method Summary
 
Methods inherited from interface ca.infoway.messagebuilder.datatype.ANY
getNullFlavor, getValue, isNull, nonNull, notApplicable, other, setNullFlavor, setValue, unknown
 
Methods inherited from interface ca.infoway.messagebuilder.datatype.BareANY
getBareValue, getDataType, setDataType
 
Methods inherited from interface ca.infoway.messagebuilder.datatype.nullflavor.NullFlavorSupport
hasNullFlavor
 



Copyright © 2013. All Rights Reserved.