|
||||||||||
PREV CLASS NEXT CLASS | FRAMES NO FRAMES | |||||||||
SUMMARY: NESTED | FIELD | CONSTR | METHOD | DETAIL: FIELD | CONSTR | METHOD |
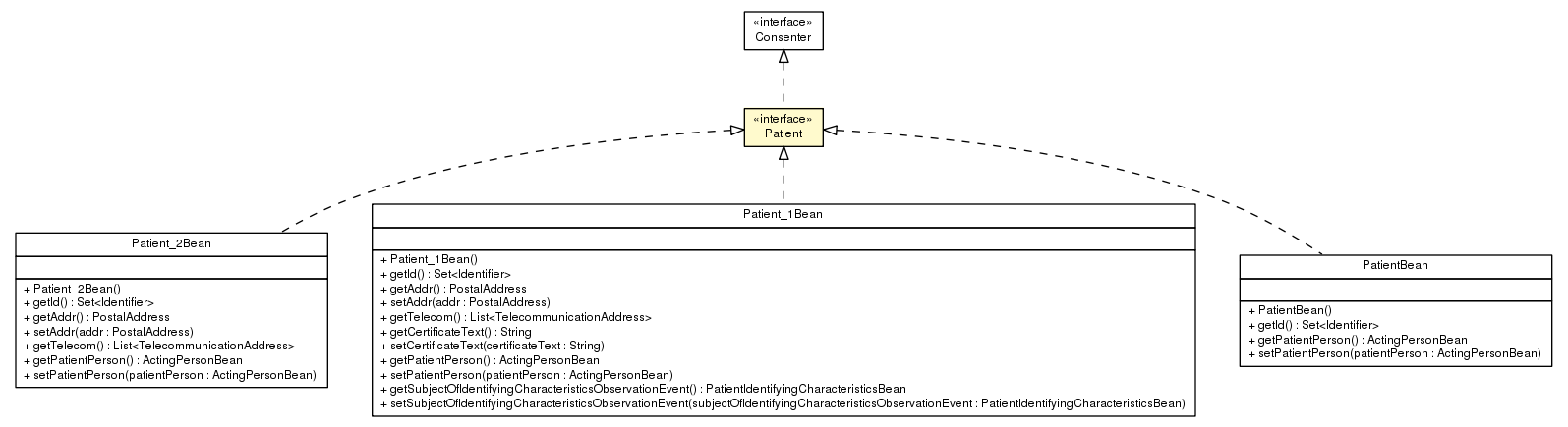
public interface Patient
|
||||||||||
PREV CLASS NEXT CLASS | FRAMES NO FRAMES | |||||||||
SUMMARY: NESTED | FIELD | CONSTR | METHOD | DETAIL: FIELD | CONSTR | METHOD |