ca.infoway.messagebuilder.model.ab_mr2007_v02_r02.merged
Interface Recipient

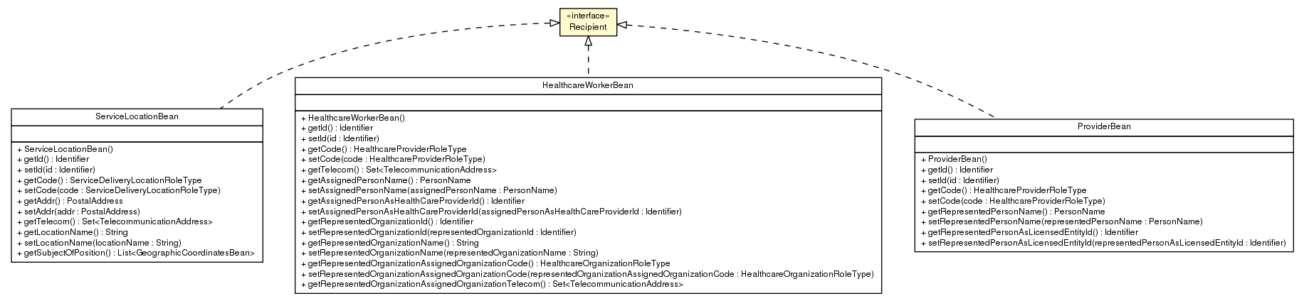
Package class diagram package Recipient
All Known Implementing Classes:
HealthcareWorkerBean, ProviderBean, ServiceLocationBean

public interface Recipient




Copyright © 2013. All Rights Reserved.